Domain Module
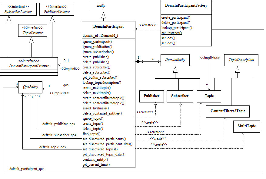
Contains the DDS.DomainParticipant class that acts as an entrypoint of RTI Connext and acts as a factory for many of the classes. The DDS.DomainParticipant also acts as a container for the other objects that make up
dds.
Modules
Summary: Contains the DDS.DomainParticipant class that acts as an entrypoint of RTI Connext and acts as a factory for many of the classes. The DDS.DomainParticipant also acts as a container for the other objects that make up
dds.

DCPS Domain package