RTI Connext Traditional C++ API Version 7.3.1

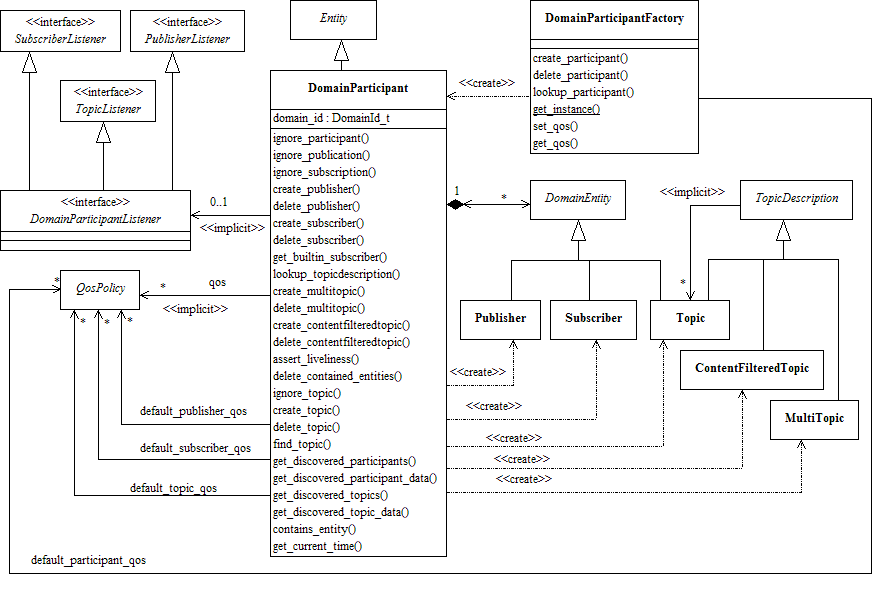
Contains the DDSDomainParticipant class that acts as an entrypoint of RTI Connext and acts as a factory for many of the classes. The DDSDomainParticipant also acts as a container for the other objects that make up RTI Connext. More...

Modules

 DomainParticipantFactory
 DDSDomainParticipantFactory entity and associated elements
 
 DomainParticipants
 DDSDomainParticipant entity and associated elements
 
 Built-in Topics
 Built-in objects created by RTI Connext but accessible to the application.
 

Detailed Description

Contains the DDSDomainParticipant class that acts as an entrypoint of RTI Connext and acts as a factory for many of the classes. The DDSDomainParticipant also acts as a container for the other objects that make up RTI Connext.

DCPS Domain package