Domain Module

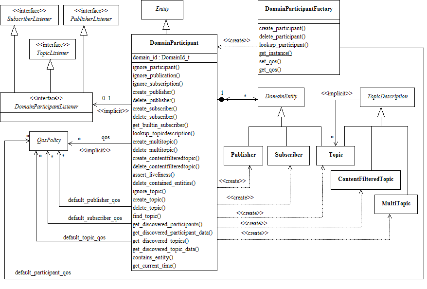
Contains the DDS.DomainParticipant class that acts as an entrypoint of RTI Connext and acts as a factory for many of the classes. The DDS.DomainParticipant also acts as a container for the other objects that make up dds.

Modules

Summary: Contains the DDS.DomainParticipant class that acts as an entrypoint of RTI Connext and acts as a factory for many of the classes. The DDS.DomainParticipant also acts as a container for the other objects that make up dds.


DCPS Domain package