RTI Connext C API Version 7.7.0

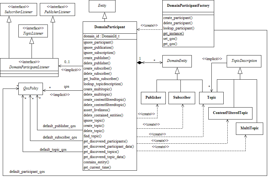
Contains the DDS_DomainParticipant class that acts as an entrypoint of RTI Connext and acts as a factory for many of the classes. The DDS_DomainParticipant also acts as a container for the other objects that make up RTI Connext. More...

Modules

 DomainParticipantFactory
 DDS_DomainParticipantFactory entity and associated elements
 
 DomainParticipants
 DDS_DomainParticipant entity and associated elements
 
 Built-in Topics
 Built-in objects created by RTI Connext but accessible to the application.
 

Detailed Description

Contains the DDS_DomainParticipant class that acts as an entrypoint of RTI Connext and acts as a factory for many of the classes. The DDS_DomainParticipant also acts as a container for the other objects that make up RTI Connext.

DCPS Domain package