|
RTI Connext Java API
Version 6.1.1
|
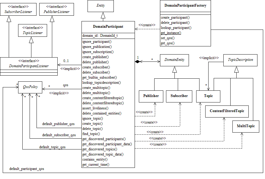
Contains the com.rti.dds.domain.DomainParticipant class that acts as an entrypoint of RTI Connext and acts as a factory for many of the classes. The com.rti.dds.domain.DomainParticipant also acts as a container for the other objects that make up RTI Connext. More...
Modules | |
| DomainParticipantFactory | |
| com.rti.dds.domain.DomainParticipantFactory entity and associated elements | |
| DomainParticipants | |
| com.rti.dds.domain.DomainParticipant entity and associated elements | |
| Built-in Topics | |
| Built-in objects created by RTI Connext but accessible to the application. | |
Contains the com.rti.dds.domain.DomainParticipant class that acts as an entrypoint of RTI Connext and acts as a factory for many of the classes. The com.rti.dds.domain.DomainParticipant also acts as a container for the other objects that make up RTI Connext.