RTI Connext Java API  Version 6.1.2

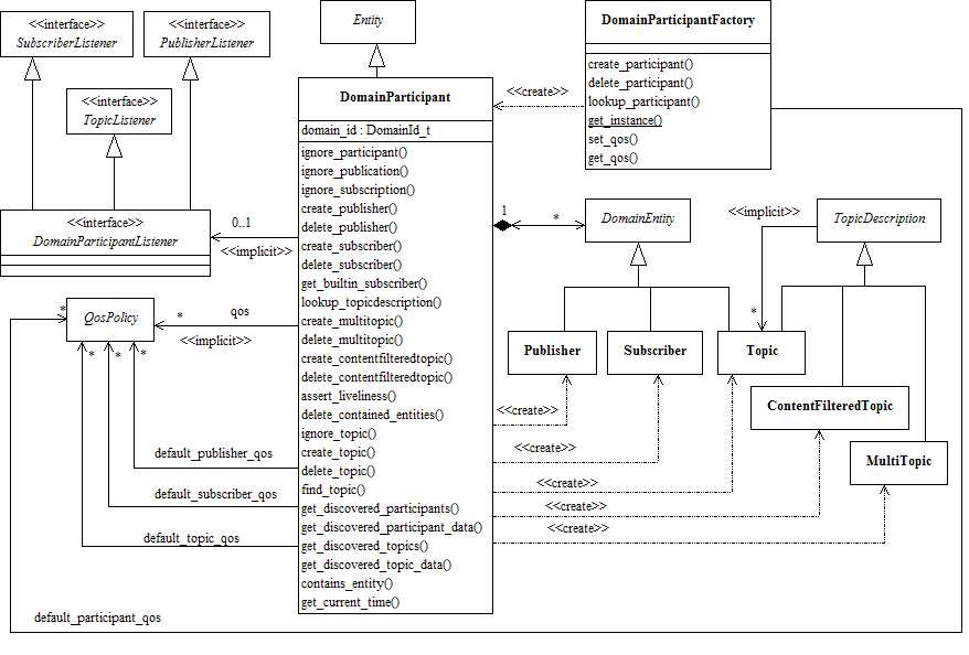
Contains the com.rti.dds.domain.DomainParticipant class that acts as an entrypoint of RTI Connext and acts as a factory for many of the classes. The com.rti.dds.domain.DomainParticipant also acts as a container for the other objects that make up RTI Connext. More...

Modules

 DomainParticipantFactory
 com.rti.dds.domain.DomainParticipantFactory entity and associated elements
 
 DomainParticipants
 com.rti.dds.domain.DomainParticipant entity and associated elements
 
 Built-in Topics
 Built-in objects created by RTI Connext but accessible to the application.
 

Detailed Description

Contains the com.rti.dds.domain.DomainParticipant class that acts as an entrypoint of RTI Connext and acts as a factory for many of the classes. The com.rti.dds.domain.DomainParticipant also acts as a container for the other objects that make up RTI Connext.

DDSDomainPackage.png
DCPS Domain package