RTI Connext Java API  Version 5.0.0
Domain Module

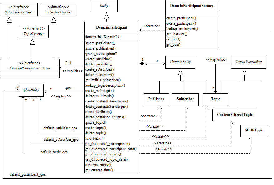
Contains the com.rti.dds.domain.DomainParticipant class that acts as an entrypoint of RTI Connext and acts as a factory for many of the classes. The com.rti.dds.domain.DomainParticipant also acts as a container for the other objects that make up RTI Connext. More...

Modules

 DomainParticipantFactory
 com.rti.dds.domain.DomainParticipantFactory entity and associated elements
 
 DomainParticipants
 com.rti.dds.domain.DomainParticipant entity and associated elements
 
 Built-in Topics
 Built-in objects created by RTI Connext but accessible to the application.
 

Variables

static DomainParticipantFactory TheParticipantFactory = create_singletonI()
 Can be used as an alias for the singleton factory returned by the operation com.rti.dds.domain.DomainParticipantFactory.get_instance().
 

Detailed Description

Contains the com.rti.dds.domain.DomainParticipant class that acts as an entrypoint of RTI Connext and acts as a factory for many of the classes. The com.rti.dds.domain.DomainParticipant also acts as a container for the other objects that make up RTI Connext.

DDSDomainPackage.png
DCPS Domain package

Variable Documentation

DomainParticipantFactory TheParticipantFactory = create_singletonI()
static

Can be used as an alias for the singleton factory returned by the operation com.rti.dds.domain.DomainParticipantFactory.get_instance().

See Also
com.rti.dds.domain.DomainParticipantFactory.get_instance

RTI Connext Java API Version 5.0.0 Copyright © Thu Aug 30 2012 Real-Time Innovations, Inc